Documentation for a newer release is available. View Latest

4. /determine-processing-entity

Purpose

Los flujos de implementaciones cliente diseñados para procesar pagos, así como los servicios IPF CSM, necesitan saber para qué "Processing Entity" están procesando el mensaje (pagos, recalls, returns, enquiries, etc.). Consulta Processing Entity para saber más sobre la configuración dinámica Processing Entity.

Conocer la processing entity ayuda a los flujos cliente a enriquecer el contexto de procesamiento en los mensajes, lo que permite que las transacciones sean visibles para los equipos de operaciones adecuados en el IPF Operational Dashboard y en ODS.

También puede ayudar a las implementaciones cliente a recuperar y usar configuraciones dinámicas y estáticas específicas de cada processing entity.

El endpoint /determine-processing-entity ofrece las capacidades necesarias para determinar la processing entity asociada con los identificadores de la industria proporcionados.

Standard Processing Entity Derivation Vs derivación por participante directo

Standard Processing Entity Derivation

  1. El identificador de la industria usado para determinar la processing entity se verifica en dos configuraciones dinámicas: "Processing Entity" y "Generic Processing Settings - Intra Entity Parties". A esto se le denomina "Standard processing entity derivation". El identificador de la industria es el identificador de la party en el mensaje que el servicio CSM o el flujo cliente ha determinado que es la processing entity (p. ej., puede ser un BIC o un national clearing code perteneciente a InstdAgt, InstgAgt, DbtrAgt o CdtrAgt) y se incluye en la petición de entrada al endpoint /determine-processing-entity.

  2. Al determinar la processing entity de esta forma, el servicio también puede consultar datos de la industria mediante IBAN deconstruction o la búsqueda en "Party Entity Directory" para obtener el tipo de identificador requerido asociado con el valor de entrada proporcionado, de modo que se pueda determinar la processing entity incluso si Intra Entity Parties no registra el tipo de identificador proporcionado (p. ej., una processing entity ha registrado intra entity parties usando valores BIC pero la petición de determine processing entity se realiza con un National Clearing code. En estos casos, el servicio puede derivar el BIC asociado con el national clearing code usando datos de la industria disponibles en party entity directory. Este BIC derivado se usa después para determinar la processing entity usando los BICs disponibles en intra entity parties).

  3. La determinación estándar de la processing entity se ejecuta para una petición cuando el flag deriveDirectParticipant está a FALSE o no está presente en la entrada (valor por defecto FALSE).

Derivación de Processing Entity obteniendo el participante directo

  1. En la mayoría de los casos, los mensajes entrantes procesados por el servicio CSM contienen el participante directo (p. ej., en InstdAgt) y esto puede usarse para determinar la processing entity usando la "Standard Processing Entity Determination" (como se explicó arriba).

  2. Sin embargo, algunos CSMs pueden no incluir el identificador del participante directo en los mensajes entrantes. En estos casos, el servicio CSM que procesa el pago entrante puede querer derivar primero el participante directo asociado con CdtrAgt y luego determinar la processing entity usando el identificador del participante directo. Esto permitiría ejecutar los pasos necesarios de procesamiento con la processing entity del participante directo antes de ejecutar los pasos para el participante indirecto (donde la processing entity deberá determinarse de nuevo por los flujos cliente usando el identificador de CdtrAgt).

  3. Al solicitar la determinación de processing entity derivando el participante directo, el solicitante también debe conocer los csmAgent ids de los CSMs tal como están registrados en la configuración dinámica CSM Participant.

  4. Una vez derivado el participante directo, la determinación de la processing entity sigue la "Standard Processing Entity Determination" como se explicó anteriormente, pero usando el identificador del participante directo derivado.

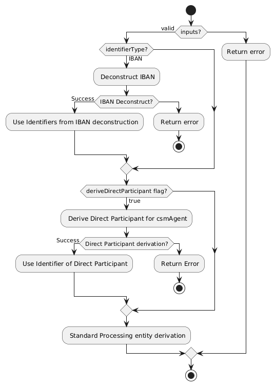
Esto puede explicarse con el siguiente flujo:

processing-entity-determination

csmAgentId Values

El servicio CSM Reachability usa los siguientes valores para el atributo csmAgentId al cargar datos de participantes para CSM Agents. Al solicitar la derivación de participantes directos para un CSM dado, debe usarse el csmAgentId correspondiente en la petición.

CSM csmAgentId value

EBA STEP2 SCT

STEP2 SCT

EBA RT1

RT1

TIPS

TIPS

SIC Instant

SicInst

Consideraciones importantes para la determinación de processing entity

  1. Un mensaje de pago procesado por un flujo o un servicio CSM puede tener múltiples parties e identificadores de la industria asociados (p. ej., InstdAgt, InstgAgt, DbtrAgt, CdtrAgt, etc.). Es responsabilidad de los flujos y del servicio CSM determinar cuál de las parties disponibles en el mensaje es la processing entity en cada etapa del procesamiento y pasar el identificador de la industria asociado al endpoint para determinar el ID de processing entity vinculado y enriquecer el pago.

  2. Determinar qué party en el mensaje es la processing entity no está en el alcance del servicio CSM Reachability. El alcance del servicio se limita a determinar el ID de processing entity asociado con un identificador de la industria seleccionado por el solicitante.

  3. /determine-processing-entity tendrá que llamarse varias veces para determinar la processing entity cuando los mensajes se estén procesando para dos o más entidades definidas como processing entities. P. ej., un pago entrante enviado a un participante indirecto o una transferencia intragrupo.

  4. Es responsabilidad del consumidor del API proporcionar entradas válidas en la petición. Entradas incorrectas pueden llevar a que no se determine una processing entity o a que se determine una incorrecta. Esto incluye:

    1. El identificador de la party correcta en el mensaje para determinar esa party como processing entity (cualquiera de DbtrAgt, CdtrAgt, InstgAgt, InstdAgt, etc.).

    2. Valor correcto del flag deriveDirectParticipant.

    3. Valor correcto de csmAgentId cuando sea necesario derivar el participante directo antes de determinar la processing entity.

Usage

El endpoint /determine-processing-entity puede ser usado por los flujos de procesamiento y los servicios CSM para determinar la processing entity usando identificadores de la industria disponibles en los mensajes.