Documentation for a newer release is available. View Latest

4. /determine-processing-entity

Purpose

Client Implementation flows designed to process payments as well as IPF CSM Services have a need to know which "Processing Entity" they are processing the message for (payments, recalls, returns, enquiries etc). Refer Processing Entity to know more about the Processing Entity dynamic configuration.

Knowing the processing entity helps the client flows to enrich the processing context on the messages which helps the transactions be visible to right operations teams on IPF Operational Dashboard and on ODS.

It can also help the client implementations to retrieve and use dynamic and static configurations that are specific to each processing entity.

The endpoint /determine-processing-entity offers the required features to determine the processing entity associated with provided industry identifiers.

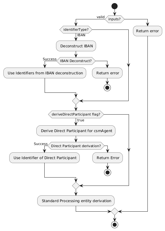
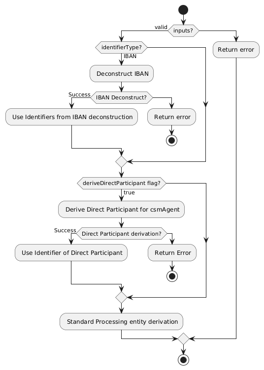
Standard Processing Entity Derivation Vs Processing Entity derivation by deriving direct participant

Standard Processing Entity Derivation

  1. The industry identifier used for determining processing entity is checked for presence on two dynamic configurations, "Processing Entity" and "Generic Processing Settings - Intra Entity Parties". This is referred to as "Standard Processing entity derivation". The industry identifier is the identifier of the party on the message that the CSM service or the client flow has determined to be processing entity (e.g. it can be a BIC or national clearing code that belongs to InstdAgt, InstgAgt, DbtrAgt or CdtrAgt) and included on the input request to the endpoint /determine-processing-entity.

  2. While determining the processing entity this way, the service can also refer to industry data through IBAN deconstruction or "Party Entity Directory" look up to get the required type of identifier associated with the provided input value so processing entity can be determined even if Intra Entity Parties does not register the provided type of identifier (e.g. A processing entity has registered intra entity parties using BIC values but the determine processing entity request is made with a National Clearing code. In these cases, the service can derive the BIC associated with the national clearing code using industry data available on party entity directory. This derived BIC value is then used to determine processing entity using BICs available on intra entity parties)

  3. Standard processing entity determination is executed for a request when the deriveDirectParticipant flag is set to FALSE or the flag value is not set on the input (default value FALSE).

Processing Entity derivation by deriving direct participant

  1. In most cases, inbound messages processed by CSM service contain the direct participant (e.g. in InstdAgt) and this can be used to determine processing entity using "Standard Processing Entity Determination" (as explained above).

  2. However, some CSMs may not include the identifier of the direct participant on inbound messages. In these cases, the CSM service processing the inbound payment may want to derive the direct participant associated with the CdtrAgt first and then determine the processing entity using the identifier of the direct participant. This would allow the required processing steps to be executed with the direct participant’s processing entity, before executing the steps for the indirect participant (where processing entity will need to be determined again by the client implementation flows using the identifier of the CdtrAgt).

  3. When requesting processing entity determination by deriving direct participant, the requester should also know the csmAgent ids of the CSMs as registered on CSM Participant dynamic configuration.

  4. Once the direct participant has been derived, the processing entity determination follows the "Standard Processing Entity determination" as explained above, but using the identifier of derived direct participant.

This can be explained using below flow:

processing-entity-determination

csmAgentId Values

The CSM Reachability service uses the below values for the csmAgentId attribute when loading participant data for CSM Agents. When requesting derivation of direct participants for a given CSM, the corresponding csmAgentId should be used on the request.

CSM csmAgentId value

EBA STEP2 SCT

STEP2 SCT

EBA RT1

RT1

TIPS

TIPS

SIC Instant

SicInst

Important considerations for determination of processing entity

  1. A payment message being processed by a flow or a CSM Service can have multiple parties and associated industry identifiers (e.g. InstdAgt, InstgAgt, DbtrAgt, CdtrAgt etc) . It is the responsibility of the flow(s) and the CSM Service to determine which of the available parties on the message is the processing entity at each stage of processing and pass on the associated industry identifier to the endpoint to determine the linked processing entity ID and enrich the payment.

  2. Determining which party on the message is the processing entity is not in scope of the CSM Reachability service. The service scope is limited to determining the processing entity ID associated with an industry identifier selected by the requester.

  3. /determine-processing-entity will have to be called multiple times to determine the processing entity where messages are being processed for two or more entities that are defined as processing entities. E.g. an inbound payment sent to an indirect participant or an intra-group transfer.

  4. It is responsibility of the API consumer to provide valid inputs to the service on the request. Incorrect inputs may lead to a processing entity not being determined or an incorrect processing entity being determined. These include:

    1. Identifier of the right party on the message to determine that party as processing entity (any one of DbtrAgt, CdtrAgt, InstgAgt, InstdAgt etc.)

    2. Correct value of deriveDirectParticipant flag

    3. Correct value of csmAgentId when direct participant derivation is required before determining processing entity

Usage

The endpoint /determine-processing-entity can be used by the processing flows and CSM Services to determine the processing entity using industry identifiers available on the messages.

The processing entity determined using the API can be used to:

  1. Enrich the processing context of the payments

  2. Use localized processing entity specific static and dynamic configurations

  3. Provide processing entity based access control on the IPF operational dashboard or client specific GUI

Refer Determine Processing Entity Usage Examples for sample usage flow definitions.

determine processing entity usage.drawio

Dynamic Configurations

The /determine-processing-entity API uses below dynamic configurations for determination of processing entities. The optionality of the dynamic configurations indicate whether the dynamic configurations are mandatory or not.

Dynamic Configuration Optionality Purpose Reference

Processing Entity

Mandatory

Processing Entities will need to be registered with industry identifiers.

Processing Entity

Generic Processing Settings - Intra Entity Parties

Optional

Intra entity parties can be registered with their individual industry identifiers (These can be branch identifiers while head office industry identifiers are registered against the Processing Entity).

Generic Processing Settings

IBAN Plus Directory

Optional

IBANPlus directory is needed if the client implementations want to use IBAN type identifiers for determining processing entities.

IBAN Plus Directory

IBAN Structure

Optional

IBAN Structure directory is needed if the client implementations want to use IBAN type identifiers for determining processing entity.

csm-reachability:features/dynamic-configurations/industry-data/iban-structure/iban-structure-directory.adoc

Exclusion List

Optional

IBAN exclusion list directory is needed if the client implementations want to use IBAN type identifiers for determining processing entity.

Exclusion List Directory

Party Entity Directory

Optional

Party entity directory will be needed if Intra entity parties are registered while input requests for determination of processing entity are made with identifier types not registered on intra entity parties. This allows the service to look up required identifier types on industry data and determine processing entity based on corresponding identifiers retrieved from industry data source.

Party Entity Directory

CSM Participant

Optional

CSM Participant data will be required for the CSMs to derive the direct participant associated with an identifier.

CSM Participant

Request and Response

/determine-processing-entity follows below request and response structure. This section provides information on the request and response properties, for detailed API specs, please refer CSM Reachability Service API

API Version 2

Request

Request Property Description

entityIdentifier

The identifier that should be used to derive the processing entity.

entityIdentifierType

The type of identifier being provided on the request. Supported identifier types are, BIC, NCC, LEI, IBAN and a client specific custom identifier. Refer Party Identifiers Explained

entityIdentifierSubType

The sub-type of the identifier type being used for look up. Refer API specs for the sub-types supported for each identifier type.

entityCountry

ISO3166-2 country code of the entity record being queried. entityCountry is required when querying records of type LEI.

DeriveDirectParticipant

1) When TRUE - The CSM Reachability service will look up a direct participant associated with provided party identifier before using the derived direct participant’s identifier to derive the Processing Entity

2) When FALSE - The CSM Reachability service will look up the Processing Entity using the provided party identifier without looking up associated direct participant. (Standard Processing Entity Determination)

Default value if not specified: FALSE

csmAgentId

1) Conditionally mandatory when DeriveDirectParticipant = TRUE

2) This is the CSM Agent ID used to retrieve the list of participants for a given CSM.

3) The CSM Agent ID allows the CSM Reachability service to derive the direct participant associated with the provided identifier and then look up processing entity using the direct participant’s identifier.

Response

Response Property Description

processingEntities

A list of processing entity IDs that match provided industry identifiers on the input. In a valid data set up on a client implementation, only one processing entity ID should be derived. When multiple processing entity IDs are determined, this points to an invalid data set up that needs to be addressed.

reasonCode

An IPF proprietary reason code that indicates a reason for why processing entity determination was not possible. Please refer Reason Code Dictionary for detailed list of reason codes.

reasonDescription

Description of the reason code returned.

When an IBAN is provided on the request, the IBAN is deconstructed by the service to use derived identifiers to determine processing entity.