Determining Applied Limits
El criterio de comprobación de límites se aplica en función de distintos límites que se configuran para un Agent, Participant o país determinados.
Como parte de la evaluación de criterios de límite, se tienen en cuenta los valores configurados para determinar "Applied Limit Category" y "Applied Limit Value". El transfer amount de la petición de reachability se compara con el "Applied Limit Value" y el criterio de límite se marca como "Met" cuando el Transfer Amount es menor o igual que el "Applied Limit Value". Los límites pueden especificarse en los siguientes niveles:
| Limit Category | Configured on Dynamic Configuration | Source of Limits Data | Description |
|---|---|---|---|
Agent Limits |
Agent Settlement Settings |
Agents, Processing Entity Policy |
1) Límites definidos a nivel de Agent cuando los Agents aplican estos límites (p. ej., límites aplicados por los esquemas). 2) En los escenarios en que los agents no aplican límites pero la processing entity quiere establecerlos como política, o si la processing entity quiere especificar límites diferentes para el Agent que los aplicados por los propios agentes (idealmente inferiores a los aplicados por el agent), estos límites pueden configurarse aquí. |
Agent Supplied Participant Limits |
CSM Participants |
Agents (a través de datos de membresía cargados en la configuración dinámica "CSM Participant") |
Límites que los participants han comunicado a los CSM Agents sobre los importes que están dispuestos a aceptar en transacciones individuales entrantes. Se cargan en CSM Participants como parte de la carga de datos de la industria. La processing entity debe considerar estos límites cuando se proporcionan para asegurar que las transacciones no sean rechazadas por los participants a través del CSM Agent especificado. |
Custom Participant Limits |
Agent Settlement Settings |
Processing Entity Policy |
Límites personalizados establecidos por la Processing Entity para participants específicos de los CSM Agents. Los establecen las implementaciones cliente en Agent Settlement Settings. |
Custom Country Limits |
Agent Settlement Settings |
Processing Entity Policy |
Límites personalizados que la Processing Entity quiere aplicar a todos los participants de los agents en un país determinado. Normalmente forman parte de la política de la Processing Entity para controlar los importes de transferencia a un país como medida de control de riesgo. |
Limits Configuration - Key considerations
Los límites son un factor importante para asegurar que la comprobación de reachability se hace conforme a los límites establecidos por los Agents, los participants y los definidos por la Processing Entity como política contra agents, participants o países.
Algunos puntos importantes a considerar para la configuración de límites y la determinación del valor de límite aplicado:
-
El criterio de límites solo se comprueba cuando la petición de reachability incluye un transfer amount. Si se requiere una comprobación de reachability sin comprobar límites, entonces las peticiones deben hacerse sin transfer amounts, donde solo se aplican los criterios de Settlement y Participation.
-
La comprobación de límites solo es posible cuando la transfer currency es la misma que la divisa de la settlement account para el CSM Agent dado. Si la transfer currency y la settlement currency son diferentes, el criterio de límites se marcará como "Unknown" y el resultado global de reachability se marcará como "Unknown" con el reason code relevante. Las comprobaciones de límites en este escenario pueden soportarse en futuras versiones de IPF.
-
Cuando se configuran múltiples settlement accounts para liquidar una divisa con un Agent (con transfer direction "Outbound" o "Bidirectional"), entonces las comprobaciones de límites para un pago en dicha transfer currency se marcarán como "Unknown", resultando en un resultado global de reachability "Unknown".
-
Como parte de la comprobación de reachability, solo se aplican los límites con dirección "Outbound" cuando están configurados y son aplicables. Los límites "Inbound", incluso si están configurados, no se incluyen en la comprobación de reachability ya que esta operación tiene un contexto "outbound" desde el punto de vista de la processing entity y los límites "Inbound" no aplican para esta operación.
| Si no se proporciona un country code junto con un identificador de tipo NCC, entonces cualquier límite específico por país no se tendrá en cuenta al determinar los límites aplicados a una transacción. Esto se debe a que los límites por país aplican al país donde está ubicada una entidad y, sin country code, el valor de subtipo ISO20022 para NCCs no proporciona información fiable sobre el país de la entidad. |
Determination of applied limit category
Los límites desde el punto de vista de reachability pueden agruparse en dos categorías:
-
Policy limits
-
Los policy limits son los límites establecidos por la Processing Entity como parte de su política y no aplicados externamente por los CSM Agents u otros participants
-
Custom Participant Limits y Custom Country limits pertenecen a esta categoría.
-
Cuando están configurados tanto Custom Participant limits como Custom country limits para la contraparte en cuestión, siempre se elige el Custom participant limit como policy limit preferido y no se aplican los custom country limits.
-
-
External Enforced Limits
-
Estos límites son aplicados por entidades externas a la processing entity y los pagos serán rechazados por estas entidades si los importes superan los valores especificados.
-
Agent Limit y Agent Supplied Participant limit pertenecen a esta categoría.
-
Un aspecto importante en la determinación de límites es el flag HigherParticipantLimits allowed para los CSM Agents, que indica si los agents permiten a los participants establecer límites superiores a los aplicados por ellos mismos.
-
Durante la determinación de límites, cuando se encuentran policy limits y external enforced limits, entonces se aplican los policy limits siempre que no superen los external enforced limits, para asegurar que los pagos no sean rechazados por entidades externas.
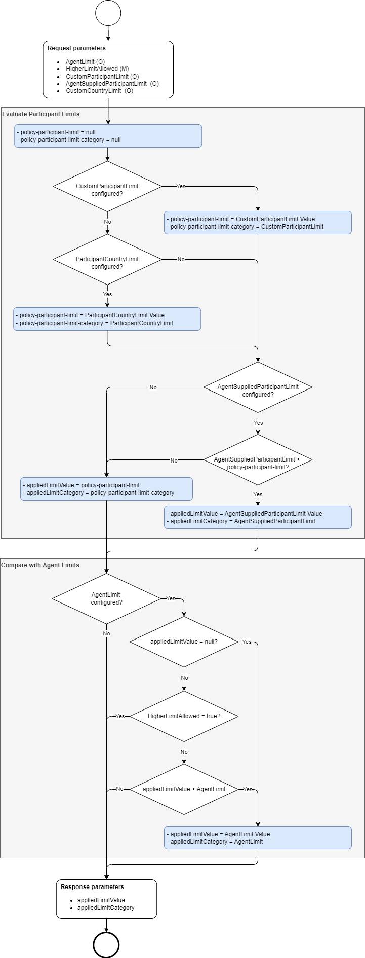
El siguiente flujo muestra cómo se aplican los límites por el CSM Reachability Service. Los parámetros de la petición representan diferentes límites configurables como se explicó antes.
Limit Calculation example
A continuación se muestran ejemplos representativos de cómo se determinan el 'Applied Limit Category' y el 'Applied Limit Value'.
Algunos puntos importantes:
-
Los valores "--" en la tabla siguiente representan que el límite no está configurado.
-
Un valor de '0' se considera configurado y se aplicará en el escenario en que la categoría de límite correspondiente tenga prioridad. Un valor aplicado de '0' significa que el criterio de límite fallará para cualquier importe válido mayor que '0', si la categoría de límite correspondiente aplica para la petición.
| No | Custom Participant Limit | Custom Country Limit | Agent Supplied Participant Limit | Agent Limit | Higher Participant Limit Allowed | Applied Limit Value | Applied Limit Category | Comments |
|---|---|---|---|---|---|---|---|---|
1 |
— |
— |
— |
— |
TRUE |
FALSE |
— |
— |
No limits configured, limit criteria check passes. |
2 |
— |
— |
— |
100,000.00 |
TRUE |
FALSE |
100,000.00 |
AgentLimit |
Agent limit is the only limit configured. |
3 |
— |
— |
100,000.00 |
— |
TRUE |
FALSE |
100,000.00 |
AgentSuppliedParticipantLimit |
Agent Supplied Participant Limit is the only one configured. |
4 |
— |
100,000.00 |
— |
— |
TRUE |
FALSE |
100,000.00 |
ParticipantCountryLimit |
Custom Country Limit is the only limit configured. |
5 |
100,000.00 |
— |
— |
— |
TRUE |
FALSE |
100,000.00 |
CustomParticipantLimit |
Custom Participant Limit is the only one configured. |
6 |
100,000.00 |
100,000.00 |
— |
— |
TRUE |
FALSE |
100,000.00 |
CustomParticipantLimit |
Custom Participant Limit is higher priority than Custom Country Limit. |
7 |
100,000.00 |
100,000.01 |
— |
— |
TRUE |
FALSE |
100,000.00 |
CustomParticipantLimit |
Custom Participant Limit is higher priority than Custom Country Limit. |
8 |
100,000.00 |
99,999.99 |
— |
— |
TRUE |
FALSE |
100,000.00 |
CustomParticipantLimit |
Custom Participant Limit is higher priority than Custom Country Limit. |
9 |
100,000.00 |
100,000.00 |
100,000.00 |
— |
TRUE |
FALSE |
100,000.00 |
CustomParticipantLimit |
Custom Participant Limit is higher priority than Custom Country Limit and not greater than Agent Supplied Participant Limit. |
10 |
100,000.00 |
100,000.00 |
100,000.01 |
— |
TRUE |
FALSE |
100,000.00 |
CustomParticipantLimit |
Custom Participant Limit is higher priority than Custom Country Limit and not greater than Agent Supplied Participant Limit. |
11 |
100,000.00 |
100,000.00 |
99,999.99 |
— |
TRUE |
FALSE |
99,999.99 |
AgentSuppliedParticipantLimit |
Agent Supplied Participant Limit is lower than Custom Participant Limit. |
12 |
— |
— |
100,000.00 |
100,000.00 |
TRUE |
100,000.00 |
AgentSuppliedParticipantLimit |
Agent Supplied Participant Limit takes priority, higher participant limit allowed. |
13 |
— |
— |
100,000.01 |
100,000.00 |
TRUE |
100,000.01 |
AgentSuppliedParticipantLimit |
Agent Supplied Participant Limit takes priority, higher participant limit allowed. |
14 |
— |
— |
99,999.99 |
100,000.00 |
TRUE |
99,999.99 |
AgentSuppliedParticipantLimit |
Agent Supplied Participant Limit takes priority, higher participant limit allowed. |
15 |
100,000.00 |
100,000.00 |
— |
100,000.00 |
TRUE |
100,000.00 |
CustomParticipantLimit |
Custom Participant Limit takes priority, higher participant limit allowed. |
16 |
100,000.01 |
100,000.00 |
— |
100,000.00 |
TRUE |
100,000.01 |
CustomParticipantLimit |
Custom Participant Limit takes priority, higher participant limit allowed. |
17 |
99,999.99 |
100,000.00 |
— |
100,000.00 |
TRUE |
99,999.99 |
CustomParticipantLimit |
Custom Participant Limit takes priority, higher participant limit allowed. |
18 |
— |
100,000.00 |
— |
100,000.00 |
TRUE |
100,000.00 |
ParticipantCountryLimit |
Custom Country Limit takes priority, higher participant limit allowed. |
19 |
— |
100,000.01 |
— |
100,000.00 |
TRUE |
100,000.01 |
ParticipantCountryLimit |
Custom Country Limit takes priority, higher participant limit allowed. |
20 |
— |
99,999.99 |
— |
100,000.00 |
TRUE |
99,999.99 |
ParticipantCountryLimit |
Custom Country Limit takes priority, higher participant limit allowed. |
21 |
100,000.00 |
100,000.00 |
100,000.00 |
100,000.00 |
TRUE |
100,000.00 |
CustomParticipantLimit |
Custom Participant Limit takes priority, higher participant limit allowed. |
22 |
100,000.00 |
100,000.00 |
100,000.01 |
100,000.00 |
TRUE |
100,000.00 |
CustomParticipantLimit |
Custom Participant Limit takes priority, higher participant limit allowed. |
23 |
100,000.00 |
100,000.00 |
99,999.99 |
100,000.00 |
TRUE |
99,999.99 |
AgentSuppliedParticipantLimit |
Agent Supplied Participant Limit is lower than Custom Participant Limit. |
24 |
100,000.01 |
100,000.00 |
100,000.00 |
100,000.00 |
TRUE |
100,000.00 |
AgentSuppliedParticipantLimit |
Agent Supplied Participant Limit is lower than Custom Participant Limit. |
25 |
100,000.02 |
100,000.00 |
100,000.01 |
100,000.00 |
TRUE |
100,000.01 |
AgentSuppliedParticipantLimit |
Agent Supplied Participant Limit is lower than Custom Participant Limit. |
26 |
100,000.01 |
100,000.00 |
100,000.02 |
100,000.00 |
TRUE |
100,000.01 |
CustomParticipantLimit |
Custom Participant Limit takes priority, higher participant limit allowed. |
27 |
99,999.99 |
100,000.00 |
99,999.99 |
100,000.00 |
TRUE |
99,999.99 |
CustomParticipantLimit |
Custom Participant Limit takes priority, higher participant limit allowed. |
28 |
99,999.99 |
100,000.00 |
100,000.00 |
100,000.01 |
TRUE |
99,999.99 |
CustomParticipantLimit |
Custom Participant Limit takes priority, higher participant limit allowed. |
29 |
99,999.99 |
100,000.00 |
99,999.98 |
100,000.00 |
TRUE |
99,999.98 |
AgentSuppliedParticipantLimit |
Agent Supplied Participant Limit is lower than Custom Participant Limit. |
30 |
— |
100,000.00 |
100,000.00 |
100,000.00 |
TRUE |
100,000.00 |
ParticipantCountryLimit |
Custom Country Limit takes priority, higher participant limit allowed. |
31 |
— |
100,000.00 |
100,000.01 |
100,000.00 |
TRUE |
100,000.00 |
ParticipantCountryLimit |
Custom Country Limit takes priority, higher participant limit allowed. |
32 |
— |
100,000.00 |
99,999.99 |
100,000.00 |
TRUE |
99,999.99 |
AgentSuppliedParticipantLimit |
Agent Supplied Participant Limit is lower than Custom Country Limit. |
33 |
— |
— |
100,000.00 |
100,000.00 |
FALSE |
100,000.00 |
AgentSuppliedParticipantLimit |
Agent Supplied Participant Limit is not lower than Agent limit. |
34 |
— |
— |
100,000.01 |
100,000.00 |
FALSE |
100,000.00 |
AgentLimit |
Agent Supplied Participant Limit is lower than Agent limit. |
35 |
— |
— |
99,999.99 |
100,000.00 |
FALSE |
99,999.99 |
AgentSuppliedParticipantLimit |
Agent Supplied Participant Limit is not lower than Agent limit. |
36 |
100,000.00 |
100,000.00 |
— |
100,000.00 |
FALSE |
100,000.00 |
CustomParticipantLimit |
Custom Participant Limit takes priority. |
37 |
100,000.01 |
100,000.00 |
— |
100,000.00 |
FALSE |
100,000.00 |
AgentLimit |
Agent Limit less than Custom Participant Limit. |
38 |
99,999.99 |
100,000.00 |
— |
100,000.00 |
FALSE |
99,999.99 |
CustomParticipantLimit |
Custom Participant Limit takes priority. |
39 |
— |
100,000.00 |
— |
100,000.00 |
FALSE |
100,000.00 |
ParticipantCountryLimit |
Custom Country Limit takes priority. |
40 |
— |
100,000.01 |
— |
100,000.00 |
FALSE |
100,000.00 |
AgentLimit |
Agent Limit less than Custom Country Limit. |
41 |
— |
99,999.99 |
— |
100,000.00 |
FALSE |
99,999.99 |
ParticipantCountryLimit |
Custom Country Limit takes priority. |
42 |
100,000.00 |
100,000.00 |
100,000.00 |
100,000.00 |
FALSE |
100,000.00 |
CustomParticipantLimit |
Custom Participant Limit takes priority. |
43 |
100,000.00 |
100,000.00 |
100,000.01 |
100,000.00 |
FALSE |
100,000.00 |
CustomParticipantLimit |
Custom Participant Limit takes priority. |
44 |
100,000.00 |
100,000.00 |
99,999.99 |
100,000.00 |
FALSE |
99,999.99 |
AgentSuppliedParticipantLimit |
Agent Supplied Participant Limit less than Custom Participant Limit. |
45 |
100,000.01 |
100,000.00 |
100,000.00 |
100,000.00 |
FALSE |
100,000.00 |
AgentSuppliedParticipantLimit |
Agent Supplied Participant Limit less than Custom Participant Limit. |
46 |
100,000.02 |
100,000.00 |
100,000.01 |
100,000.00 |
FALSE |
100,000.00 |
AgentLimit |
Agent Limit less than Agent Supplied Participant Limit. |
47 |
100,000.01 |
100,000.00 |
100,000.02 |
100,000.00 |
FALSE |
100,000.00 |
AgentLimit |
Agent Limit less than Custom Participant Limit. |
48 |
99,999.99 |
100,000.00 |
99,999.99 |
100,000.00 |
FALSE |
99,999.99 |
CustomParticipantLimit |
Custom Participant Limit takes priority. |
49 |
99,999.99 |
100,000.00 |
100,000.00 |
100,000.01 |
FALSE |
99,999.99 |
CustomParticipantLimit |
Custom Participant Limit takes priority. |
50 |
99,999.99 |
100,000.00 |
99,999.98 |
100,000.01 |
FALSE |
99,999.98 |
AgentSuppliedParticipantLimit |
Agent Supplied Participant Limit less than Custom Country Limit. |
51 |
— |
100,000.00 |
100,000.00 |
100,000.00 |
FALSE |
100,000.00 |
ParticipantCountryLimit |
Custom Country Limit takes priority. |
52 |
— |
100,000.01 |
100,000.01 |
100,000.00 |
FALSE |
100,000.00 |
AgentLimit |
Agent Limit less than Agent Supplied Participant Limit. |
53 |
— |
100,000.00 |
99,999.99 |
100,000.01 |
FALSE |
99,999.99 |
AgentSuppliedParticipantLimit |
Agent Supplied Participant Limit less than Custom Country Limit. |
54 |
0.00 |
100,000.00 |
100,000.00 |
100,000.00 |
TRUE |
FALSE |
0.00 |
CustomParticipantLimit |
Custom Participant Limit takes priority. |
55 |
— |
0.00 |
100,000.00 |
100,000.00 |
TRUE |
FALSE |
0.00 |
ParticipantCountryLimit |
Custom Country Limit takes priority. |
56 |
— |
100,000.00 |
0.00 |
100,000.00 |
TRUE |
FALSE |
0.00 |
AgentSuppliedParticipantLimit |
Agent Supplied Participant Limit takes priority. |
57 |
— |
— |
100,000.00 |
0.00 |
TRUE |
100,000.00 |
AgentSuppliedParticipantLimit |
Agent Supplied Participant Limit takes priority. |
58 |
— |
— |
100,000.00 |
0.00 |
FALSE |
0.00 |
AgentLimit |
Agent Limit less than Agent Supplied Participant Limit. |
59 |
— |
— |
— |
Reachability Reason Codes
Si el transfer amount es mayor que el applied limit value, el criterio de límite se considera "Not Met" y el resultado global de la petición de reachability se marcará como "No" incluso si los criterios de Settlement y Participation han pasado. Esto se debe a que los límites configurados impedirán que el pago continúe.
Cuando el criterio de límites falla, la respuesta de Reachability se proporcionará con el siguiente Reason Code y su descripción. - Reason code: IPFRCH008 - Reason code description: Transfer amount is greater than allowed limits.