Documentation for a newer release is available. View Latest

Determine Processing Entity - Usage Examples

Esta página proporciona ejemplos representativos de cómo los servicios CSM y los flujos de implementación cliente pueden usar el endpoint /determine-processing-entity para determinar la processing entity en diferentes situaciones. Los ejemplos son para fines de comprensión; el solicitante debe determinar el uso apropiado del endpoint y los valores a pasarle según sus necesidades.

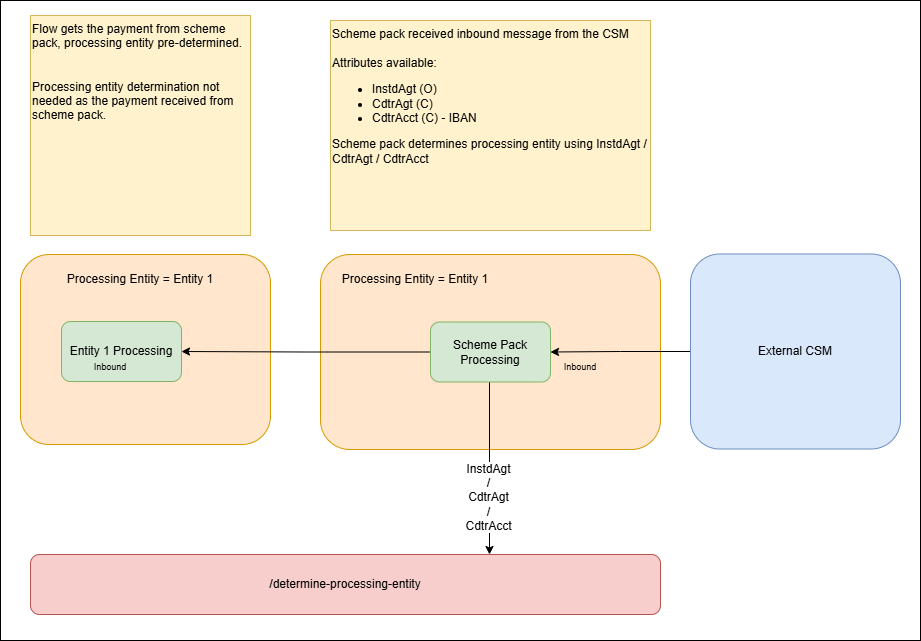
Scenario 1: Outbound - Single Processing Entity Involved

determine processing entity scenario1.drawio

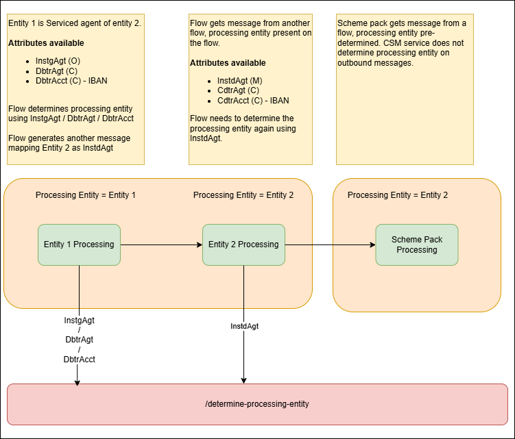
Scenario 2: Outbound - Multiple Processing Entities involved

determine processing entity scenario2.drawio

Scenario 3: Outbound - Intra Group Payment that crosses few processing entities

determine processing entity scenario3.drawio

Scenario 4: Inbound - Payment received for direct participant

determine processing entity scenario4.drawio

Scenario 5: Inbound - Payment Received for indirect participant (Direct Participant instructed to process)

determine processing entity scenario5.drawio

Scenario 6: Inbound - Payment Received for indirect participant (Direct Participant NOT instructed to process)

determine processing entity scenario6.drawio

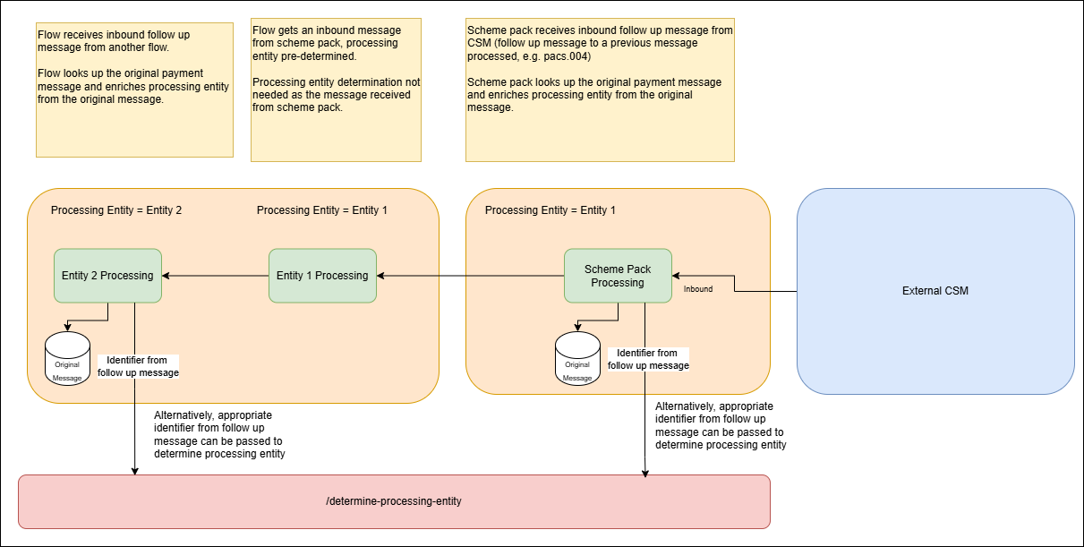
Scenario 7: Inbound - A follow-up message (value transfer / non-value transfer) is received on scheme pack

determine processing entity scenario7.drawio