Documentation for a newer release is available. View Latest

Determine Processing Entity - Usage Examples

This page provides representative examples of how CSM services and client implementation flows can use the endpoint /determine-processing-entity to determine processing entity in different situations. The examples are for understanding purpose, the requester should determine appropriate usage of the endpoint and the values to be passed to it as per individual needs.

Scenario 1: Outbound - Single Processing Entity Involved

determine processing entity scenario1.drawio

Scenario 2: Outbound - Multiple Processing Entities involved

determine processing entity scenario2.drawio

Scenario 3: Outbound - Intra Group Payment that crosses few processing entities

determine processing entity scenario3.drawio

Scenario 4: Inbound - Payment received for direct participant

determine processing entity scenario4.drawio

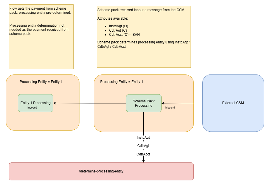
Scenario 5: Inbound - Payment Received for indirect participant (Direct Participant instructed to process)

determine processing entity scenario5.drawio

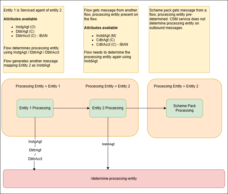
Scenario 6: Inbound - Payment Received for indirect participant (Direct Participant NOT instructed to process)

determine processing entity scenario6.drawio

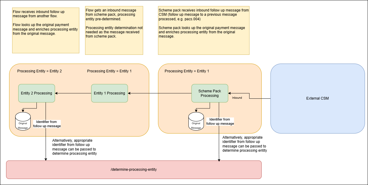
Scenario 7: Inbound - A follow-up message (value transfer / non-value transfer) is received on scheme pack

determine processing entity scenario7.drawio