Documentation for a newer release is available. View Latest

Determinar Entidad de Procesamiento - Ejemplos de Uso

Esta página proporciona ejemplos representativos de cómo CSM services y los flujos de implementación del cliente pueden utilizar el endpoint /determine-processing-entity para determinar la entidad de procesamiento en diferentes situaciones. Los ejemplos son para fines de comprensión, el solicitante debe determinar el uso apropiado del punto final y los valores que se deben pasar a él según las necesidades individuales.

Escenario 1: Saliente - Entidad de Procesamiento Única Involucrada

determine processing entity scenario1.drawio

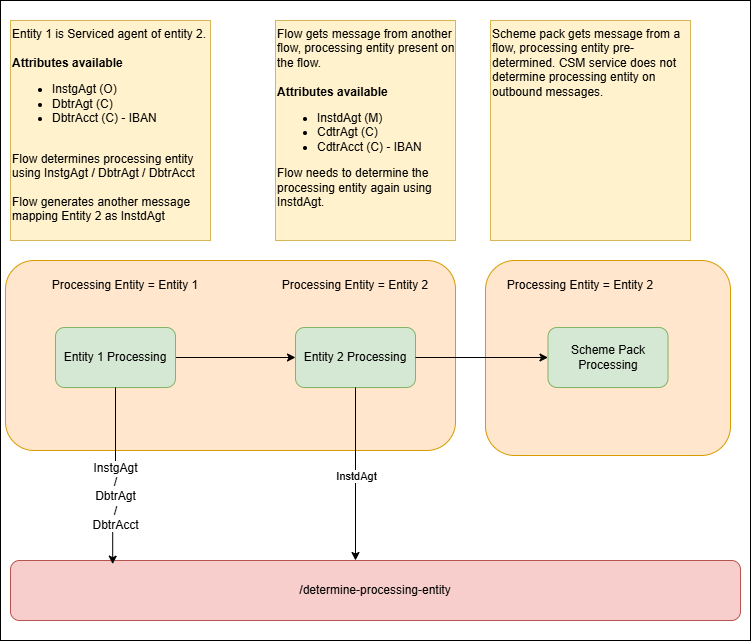
Escenario 2: Saliente - Múltiples Entidades de Procesamiento involucradas

determine processing entity scenario2.drawio

Escenario 3: Saliente - Pago intra grupo que cruza pocas entidades de procesamiento

determine processing entity scenario3.drawio

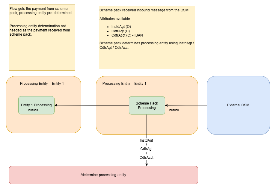
Escenario 4: Entrante - Pago recibido por participante directo

determine processing entity scenario4.drawio

Escenario 5: Entrante - Pago recibido por participante indirecto (Participante directo instruido para procesar)

determine processing entity scenario5.drawio

Escenario 6: Entrante - Pago recibido por participante indirecto (Participante directo NO instruido para procesar)

determine processing entity scenario6.drawio

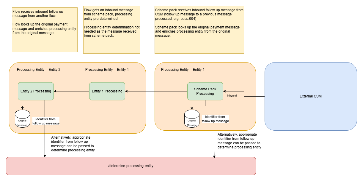
Escenario 7: Entrante - Se recibe un mensaje de seguimiento (transferencia de valor / no transferencia de valor) en scheme pack

determine processing entity scenario7.drawio