Documentation for a newer release is available.
View Latest
Determine Processing Entity - Usage Examples
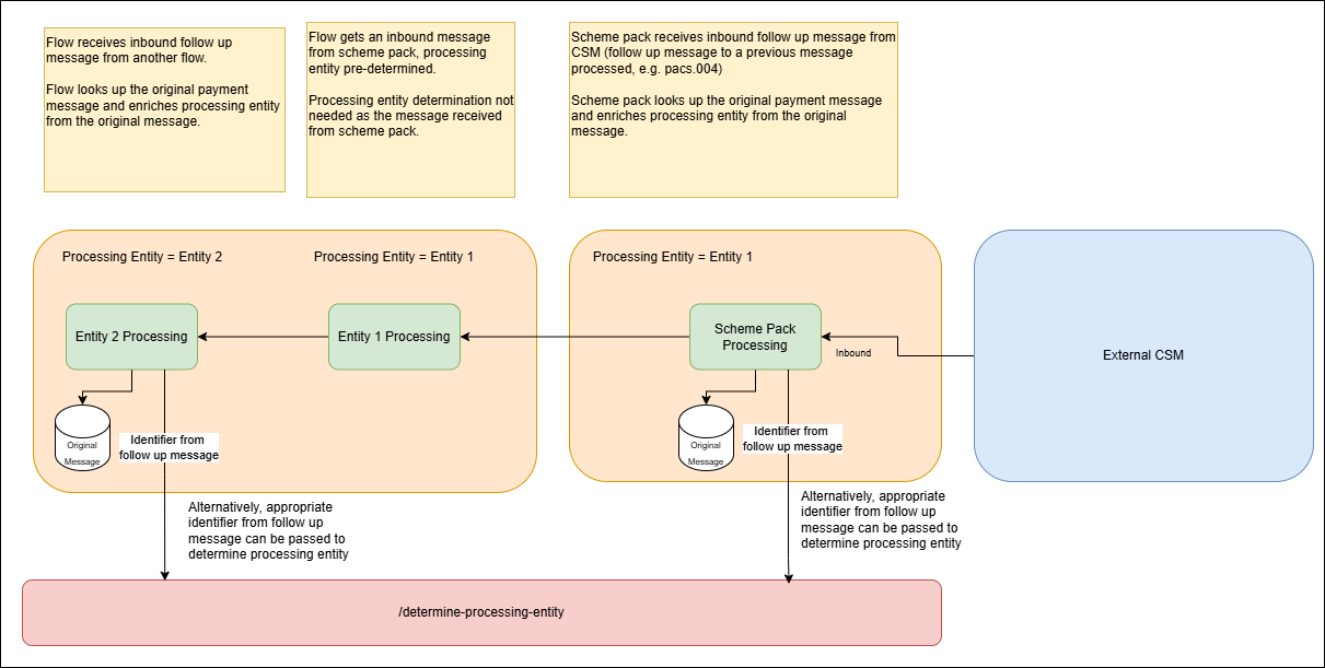
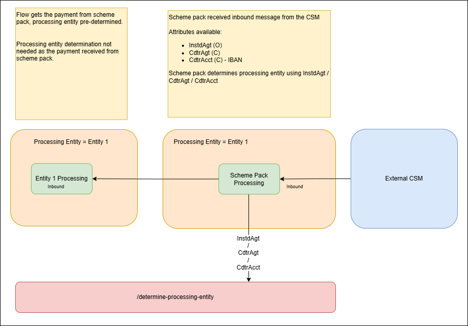
This page provides representative examples of how CSM services and client implementation flows can use the endpoint /determine-processing-entity to determine processing entity in different situations. The examples are for understanding purpose, the requester should determine appropriate usage of the endpoint and the values to be passed to it as per individual needs.
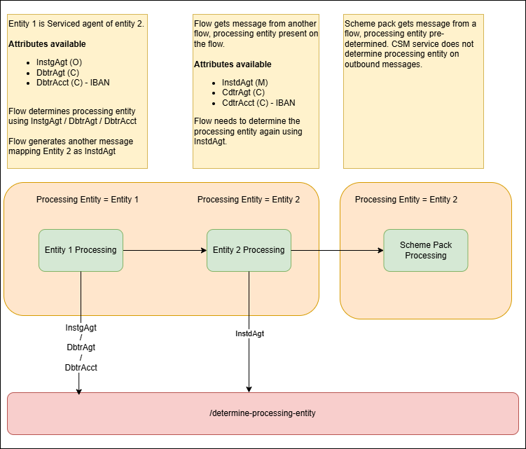
Scenario 5: Inbound - Payment Received for indirect participant (Direct Participant instructed to process)